3.套图功能介绍
测试图片可以从这里下载 (复制链接到浏览器进行下载)
https://oss.fangguo.com/download/fg_taotu_test.zip
photoshop下载地址 https://srkd59.yuque.com/srkd59/xsyyyc
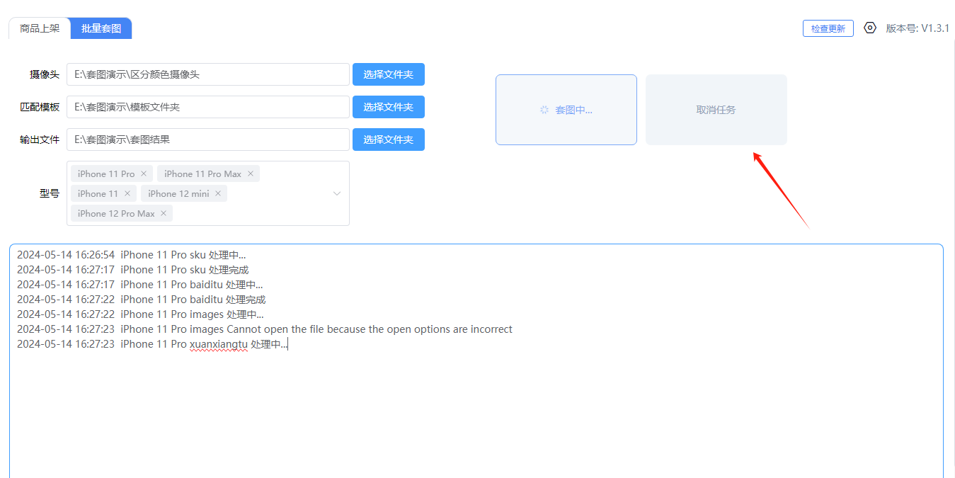
1、选择文件夹的路径 摄像头,匹配模板,输出文件,ps启动程序目录


1.1 摄像头图片以手机型号型号命名,程序会自动匹配相应的型号


1.2 模板文件支持psd和tif两种格式
模板1:


模板2:


2、开始执行套图任务、取消任务


套图过程中可取消当前套图任务


3、多型号跑图


3.1生成的多型号文件夹内部目录


4、必须遵守的约定
4.1模板图psd
1.模板图psd的命名只支持如下几种,"SKU.psd" , "白底图.psd", "详情图.psd","选项图.psd", "主图.psd"


4.2模板图tif或者tiff
1.tif模板命名规范如下:每个模板命名必须要有"白底图",”详情图“,”选项“,”主图“等对应的字样,最好如:”白底图-图片描述.tif“ 这样用短线隔开 ,短线前面的文字会生成对应的文件夹


2.以上命名是基于方果上架商品文件目录的规范如下所示


5、图层替换规则
5.1 图层命名支持: 替#材质" 或者 "摄像头#材质" 或者"摄像头"
如下, 替#羊皮白, 就会去摄像头的目录下,找“羊皮白”的目录下面的手机型号图片,然后进行替换




3.支持单个材质图形的模板文件,图层替换规则同上


6、批量套插图/插图+镜头
6.1插图模板遵循的规范
psd模板的插图图层命名为“插图#图片名”,比如:插图图片“01.jpg”对应的替换图层名称应是“插图#01”




6.2批量套图案(只套插图)




6.3批量套图(插图+镜头)


7、套图结果保存如下

