Temu半托管订单发货流程
一、Temu半托管介绍
1、半托两种模式:
- Y1:海外仓(传统半托模式)。提前给海外仓发货,出单后,直接从海外仓发货。
- Y2:海外消费者买了以后,再从中国发货(预售模式——不用在海外仓积压库存)(只有美国市场)。
- Y2模式相较于Y1,备货模式更灵活,不需要提前给海外仓弄库存
2、半托平台优缺点:
- 半托相对全托的优点:店铺经营商家负责,核价会跟高(利润就更高)。
- 半托相对全托的缺点:仓储、物流都得自己操心。尾程平台提供,头程自己操心。
- 美国要自己推流,其他国家的目前没有推流模式
- 半托管没有扣罚,所以虚假发货没有扣罚
3、Temu半托发货流程图

4、Y2模式的特殊性

二、功能概述
方果支持Temu半托管订单如下流程:
- Y1、Y2/卖家履约、合作厂履约的订单同步、商品同步。
- 支持批量在线下单、延迟发货、打印尾程物流面单。
三、 系统流程图
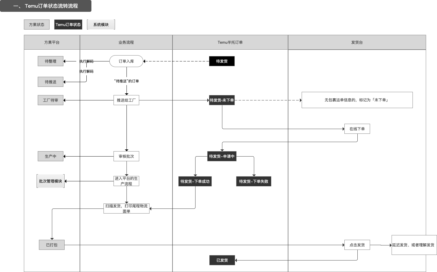
1、Temu方果订单状态流转图

四、订单说明
1、Temu全托订单类型
Y1订单: 
Y2订单: 
说明:
- 标记“Y2”的一定是Y2模式订单,没有“Y2”的为Y1订单。
- 订单有【卖家履约订单】、【合作仓履约订单】
- 1. 合作对接仓履约的订单仅支持查看,卖家无需操作发货。
2、Temu字段说明
- 商品标题:使用的是Temu平台的商品标题
- 商品规格:使用的是Temu平台的属性值
- 原商家编码:使用的是Temu平台的SKU货号
- 商品ID:使用的是temu平台的SPUID
- SKUID:使用的是Temu平台的SKUID(注:Temu全托用的SKCID查询商品,Temu半托用的SPUID查询商品)

3、Temu订单搜索项
说明:
- Y2订单搜索项

4、快递说明
Temu半托订单无需选择物流,后续此字段要用在头程物流。

5、Temu半托发货台
5.1 发货台入口
工厂端 -> 跨境首公里 -> Temu半托发货台
5.2 发货台操作说明
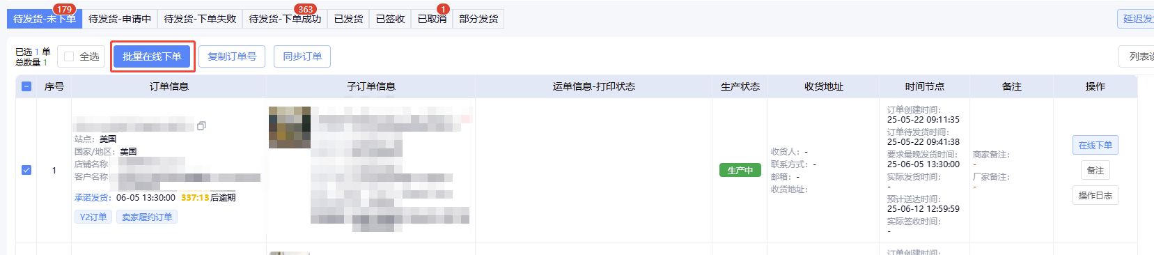
- 待发货-未下单:推单成功后,还未下物流单的订单都会停留在此状态。如【图6】所示
- 操作:批量在线下单
- 操作说明:执行后,会将订单执行【在线下单】功能,订单流转为【待发货-申请中】状态。返回包裹内容


- 待发货-下单成功:物流面单下单成功后,需要打印尾程物流面单。

- 操作:打印尾程物流面单
- 操作说明:执行后,会按照选中的发货单调用打印机打印尾程物流面单。尾程面单数据如下:

五、订单操作
第一步:店铺授权
详情见《Temu半托管店铺授权》说明文档

第二步:同步线上商品
店铺授权后,会自动拉取店铺下的所有商品。
第三步:订单自动同步
首次同步店铺后,将会自动拉取近7日的订单。后续订单将会实时同步。
第四步:推送订单——订单自动加入发货台

工厂流程正常审核生产
第五步:批量在线下单


第六步:打印Y2头程物流面单
1.目前方果系统已对接“智猴云仓”,如果客户也有合作,直接开启配置,获取“智猴云仓”的头程物流标签即可。

2.如果对接的是其他货代,不需要特殊设置头程面单信息,可不用在方果设置头程面单模板,如需自行设置头程面单模板内容,需要先为货代创建单独的头程面单模板且配置客户和店铺后才能打印设置的头程面单
(目前方果已对接的海外货代:USPS、嘉硕国际、货易通国际物流、美通达、浙江港盈科技有限公司、PostPony邮差小马、智易途、广东够快供应链集团有限公司、江西迅通国际供应链有限公司、绍兴瑾熙)
此处以熙绍兴瑾为例:
操作步骤:
2.1、从系统设置—打印设置—跨境头程物流面单模板—设置头程自定义面单—新增模板—按照需求添加头程面单字段选项,例如:命名为熙绍兴瑾,方便区分—保存模板—模板设置页面显示该模板
2.2、模板创建后—添加头程自定义面单配置—设置配置名称(例如绍兴瑾熙,方便区分)—指定平台—模板选择熙绍兴瑾创建的模板—客户选择走绍兴瑾熙货代的客户—确定
2.3、进入自定义设置头程模板页面=>码式选择条形码=>选平台订单号生成条形码=>确认=>把条码拖拽到模板页面合适的位置,调整大小=>模板内的其他字段信息可通过图标⑥打印项按需求添加=>最后再点击“保存”

3.设置出Y2头程物流的的打印机
从系统设置—打印设置—打印机设置—下滑找到“Temu(半托管)配送头程物流面单”选项—选择实际出纸的打印机—保存

4.设置发货打印设置

第七步:打印尾程面单
设置打印尾程面单的打印机

下单6天后,货品送到海外,可以在【生产管理】-【揽收/尾程打印】,扫描订单号/包裹号打印尾程面单。

- 发货台也可以直接打印尾程面单(指定时间后)


尾程面单效果如下:
