本次工厂端更新内容如下:
1、【打印设置,菜鸟打印拿货单,支持设置打印字体大小】
功能说明:打印方式选择【菜鸟打印组件】时,设置拿货单模版,支持设置字体大小和行高。
操作说明:
路径:【系统设置】-【打印设置】-【拿货单打印模版】,设置拿货单模版的时候,支持调整字体大小和行高。


2、【工厂SKU材质、颜色、型号三者搜索关联】
功能说明:SKU管理筛选对应sku数据时,材质-颜色-型号名称数据互相关联,下拉只显示相关联数据。
操作说明:
路径:【基础资料】-【SKU管理】,材质-颜色-型号名称数据下拉只显示相关联数据。

3、【打印多个批次拿货单,增加按批次号顺序打印】
功能说明:打印多个批次拿货单时,可以按批次号从小到大顺序打印。
操作说明:
路径:【批次管理】,先点击齿轮修改打印顺序,设置为【按批次号顺序打印】。

批量勾选批次打印拿货单时,系统会按批次号从小到大的顺序打印。

4、【查看库存,增加材质、颜色、型号名称和编码的查询】
功能说明:查看库存页面支持按单一材质、颜色、型号查询库存。
操作说明:
路径:【库存管理】-【查看库存】,上方搜索项增加按材质、颜色、型号的查询。

5、【工厂端-基础资料-表头标题增加自定义排序和支持自定义隐藏】
功能说明:基础资料页面表头标题可以自定义排序和设置隐藏显示。
操作说明:
路径:【基础资料】-【材质管理】

路径:【基础资料】-【型号管理】

路径:【基础资料】-【颜色管理】

路径:【基础资料】-【赠品管理】

路径:【基础资料】-【SKU管理】

6、【扫描发货修改地址时,默认带上发货地址信息】
功能说明:在扫描发货时,异常订单需要修改地址重新发货的,默认带上发货地址信息,不需要再手动填写(支持修改)。
操作说明:
路径:【扫描发货】-【修改地址】,点击修改地址后会自动带上发货地址信息,不需要再手动多次填写。

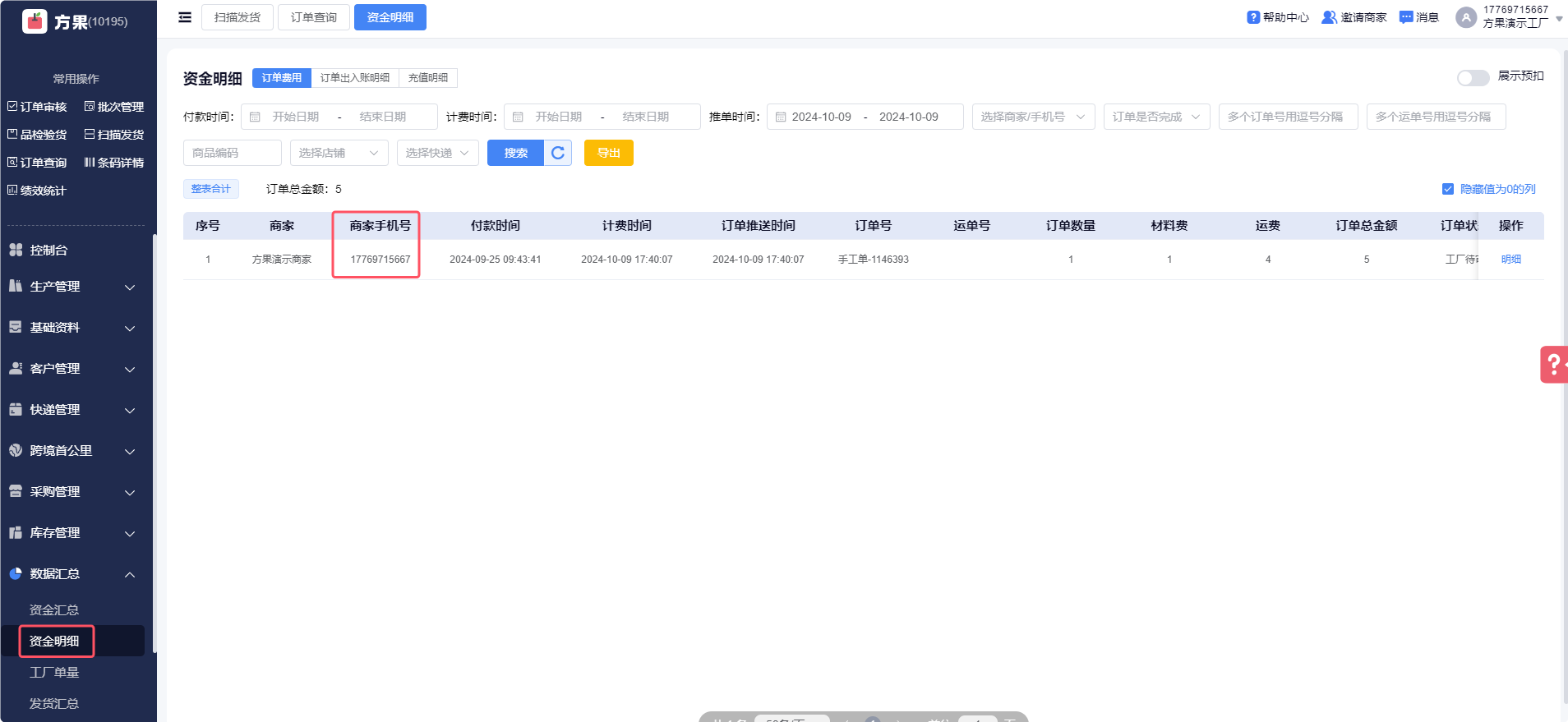
7、【导出资金明细,所有相关表格加上商家手机号信息】
功能说明:导出资金明细数据时,所有相关表格加上商家手机号信息。
操作说明:
路径:【数据汇总】-【资金明细】,页面带上【商家手机号】信息,导出表格也会带上【商家手机号】信息。

